#2 - Install SCAbox

Duration: 1-2 hours (more if you need to download the Xilinx tools)

Goals

The goal of this installation tutorial is to setup the SCAbox framework.

This can be done in two steps :

  1. Install the hardware and build the VHDL bitstream.

  2. Install the software and build the C program.

At the end of this tutorial you will able to run your own synthetized and compiled version of the Tuto #1.

This tutorial is mandatory if you want to customize the framework by adding sensors, crypto-cores or use another development board.

Requirements

  • A Xilinx Zynq-7000 SoC development board

  • A micro USB cable

  • Xilinx Vivado IDE

  • Xilinx Vitis SDK

  • Any terminal emulator such as PuTTY, TeraTerm or picocom

  • Tuto #0: Download the SCAbox Framework.

Note

Here’s the setup we used to create this tutorial: Linux 20.04, Digilent Zybo z7-10 board, Vivado 2020.1, Vitis 2020.1, Putty.

Emulator setup

The terminal emulator allows to communicate via UART with the SoC. It must be configured properly in order to work and allow command typing. Bellow is given the emulator configuration used :

  • port is : /dev/ttyUSBx

  • flowcontrol : none

  • baudrate is : 921600

  • parity is : none

  • databits are : 8

  • stopbits are : 1

  • local echo is : yes

Note

  • If your terminal provide it, you can also use the local line edit.

  • Port name can vary according to your OS, eg. on windows its COMx

Tutorial

The tutorial starts here !

Install the Hardware

Goals:

  • Create the SCAbox block design from an empty new vivado project.

  • Generate the hardware specification file and bitstream.

1. Create a new RTL project

  1. Launch Vivado

  2. Click on File > Project > New

  3. Select project name (e.g “SCAbox”) and location

  4. Choose RTL project

  5. Do not add any sources/constraints

  6. Select the part/board you are using (you can follow this digilent tutorial if your board reference does not appear)

  7. Create the project

IP repo

2. Add the IP repository to the project

Here we will add the IP repository to the project. The IP repo has been downloaded at the beginning of this tutorial.

  1. Click on Flow Navigator > Project Manager > IP Catalog

  2. Right click on Vivado Repository and select Add Repository

  3. Select the your_path/sca-ip/ip_repo folder

Once it is done the added IPs appear in the repository list:

IP repo

3. Create the block design

  1. Click on Flow Navigator > IP integrator > Create Block Design

  2. Call it “SCAbox” and press OK

Now IPs can be added to the design

  1. Press the + button and search for ZYNQ7 Processing System. double click to add it.

  2. Press the + button and search for FIFO Controller and FIFO. double click to add it.

  3. Press the + button and search for Time to Digital Converter (TDC). double click to add it.

  4. Press the + button and search for Basic Advanced Encryption Standard (AES). double click to add it.

You should see the following IPs in your block design:

IP block design

4. Connect the IP cores

  1. Select Run Block Automation in the designer assistance (green message in the diagram view). Make sure apply board preset is checked and press ok

IP block design
  1. Double click on the ZYNQ7 processing system block and select Clock Configuration

  2. In the PL Fabric clock arborescence check FCLK_CLK0 and set its frequency to 50MHz (AXI clock), check FCLK_CLK1 and set its frequency to 200MHz (sensor clock), check FCLK_CLK2 and set its frequency to 10MHz (target clock).

IP block design
  1. Still in the ZYNQ7 processing system block, select PS-PL Configuration

  2. Set UART baud rate to 921600 and press Ok to save the configuration

IP block design
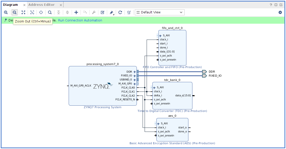
  1. Connect each clock signal according to the screenshot below.

IP block design
  1. Double click on the Time to Digital Converter IP block and set Depth to 8 (resolution), Count to 8 (number of sensor), Width to 32 (data width for storage).

IP block design
  1. connect TDC data_o[31:0] to FIFO data_i[31:0]

  2. connect AES start_o to FIFO start_i

  3. connect AES done_o to FIFO done_i

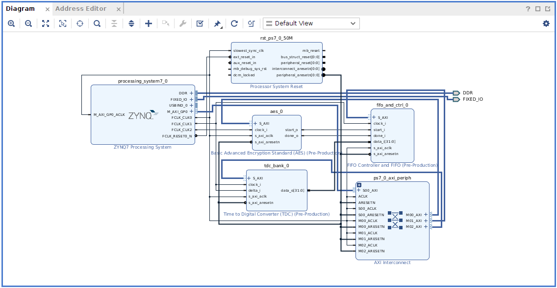
At this point, the design should look like this

IP block design
  1. Select Run Connection Automation in the designer assistance (green message in the diagram view). Check All Automation and press OK

Vivado automatically adds interconnect and reset AXI blocks. The design is ready.

  1. Save the design by pressing ctrl+S

IP block design

Generate the hardware

At this point, few steps are required to have a working bitstream.

1. Generate a HDL wrapper

  1. Go into the Sources tab

IP block design
  1. Right click on SCAbox under Design Sources

  2. Select Create a HDL wrapper

  3. Let Vivado manage the wrapper

IP block design
  1. Click on Flow Navigator > IP Integrator > Generate Block Design

  2. Click on Generate to generate the wrapper

2. Configure manual sensors placement

note

We manually set the TDC sensor placement within the FPGA in order to obtain better side-channel results during the acquisition phase.

  1. Go into the Design Runs tab

IP block design
  1. Right click on impl_1 and select Change Run Settings

  2. Go to the Place Design section in the list

  3. Change the tcl.pre property by clicking the browse button

  4. Select new script and browse for the file your_path/sca-demo-tdc-aes/tcl/place.tcl

  5. Avoid copying sources into the project and click Ok

3. Generate bitstream and specification

  1. Click on Flow Navigator > Program and Debug > Generate Bitstream

  2. Wait for the synthesis, implementation and bitstream writing to finish

bitstream success
  1. Click on File > Export > Export Hardware

  2. Select Fixed

  3. Select Include bitstream and click Ok

At this point Vivado must have created a .xsa file at the location you gave. This file will later be used by Vitis to generate a platform project that will handle all our hardware and drivers for the design we created.

export hw

Note

If you are using Xilinx SDK instead of Vitis, you do not have a .xsa file but a .hdf file (hardware definition).

Install the Software

If you completed the previous steps or if you are already provided with a BSP or a hardware specification you are now able to bind the hardware with the demo project.

1. Create a new system project

  1. Launch Vitis

  2. Select your project path for the workspace

export hw
  1. Quit the Welcome view

export hw

2. Create a new platform project

  1. Click on File > New > Platform Project

  2. Name your platform SCAbox and select Next

  3. Browse for your .xsa file

  4. Click on Finish to create the platform

export hw

Note

In Xilinx SDK just launch SDK from Vivado with the hardware project open and the platform project will be created.

3. Create a new application project

  1. Click on File > New > Application Project

  2. Select the previously added platform, select Next

new proj xsa
  1. Name the project and let default values for other parameters. Then select Next

new proj xsa
  1. Ensure the standalone domain is selected, then select Next

  2. Select the Empty Application template, then select Finish

new proj xsa
  1. Right click on the application project in the Explorer

  2. Click on Import Sources

  3. Add the .c and .h files from your_path/sca-demo-tdc-aes/src

new proj xsa
  1. Add the module folder from your_path/sca-demo-tdc-aes/modules

new proj xsa

4. Add includes to the project

  1. Right click on the application project previously created in the Explorer

  2. Select C/C++ Build Settings

  3. In the Settings tab go to ARM v7 gcc compiler > Directories

  4. Add each directory in the src folder as Include Paths

If you correctly imported the includes you must have the following configuration :

Application includes
  1. Select Apply and Close

5. Exclude main files from build

The project modules contain main files that need to be excluded from build to avoid multiple main declaration error.

  1. Right click on the SCAboxApp/AES/main.c source in the arborescence and select properties.

  2. In the properties window check Exclude resource from build and select Apply and Close

  3. Right click on the SCAboxApp/cmd/main.c source in the arborescence and select properties.

  4. In the properties window check Exclude resource from build and select Apply and Close

  5. Right click on the SCAboxApp/tiny-AES-c/test.c source in the arborescence and select properties.

  6. In the properties window check Exclude resource from build and select Apply and Close

Application includes

6. Generate a linker script

It is likely that the default linker script will set the heap and stack size to smaller values than what is needed for the demo.

  1. Right click on the application project previously created on the Explorer

  2. Select Generate linker script

  3. Modify the Heap Size to 32KB

  4. Modify the Stack Size to 32KB

  5. Select Generate and overwrite the previous file

Note

These values are arbitrary and might not be optimal be guarantee that the demo do not overflows.

Application includes

Launch the application

1. Build the project

  1. Select Project and press Build All

If no error occurs the project is ready to be downloaded into the Zynq board.

2. Launch UART communication

  1. Plug your board and turn it ON

  2. Ensure the mode register is set to JTAG (JP5 on Zybo)

  3. Launch your terminal emulator

  4. Configure a serial connection as shown above

  5. Start a session with the emulator

Application output
  1. Ensure local echo is on for the session.

Application output

3. Run the application

  1. Right click on the application project

  2. Click on Run As > Launch on Hardware

  3. Switch to the terminal session

Application output
  1. Into the terminal type the command tdc

  2. Press Enter

If everything went well, you should see an output similar to the following obtained with picocom :

Application output

The value displayed by the command is the current sensors value. The last displayed line must be the one below, indicating that the SoC is ready to receive commands.

>

Conclusion

In this tutorial you learned how to generate and build a the SCAbox framework. Through this tutorial, you built an equivalent application to the one presented in Tuto #1. You can use it to reproduce the CPA attack presented in Tuto #1.

The major difference with Tuto #1 is that you now have a fully built version of the framework that you can customize to your liking.

In the next tutorial Tuto #3, you will learn how to use the serial commands available from the serial prompt.

You can try to customize the IPs already present by right-clicking on it and select Customize IP. You can also change the IPs already present with different ones. To do this follow the Tuto #3.